よくあるご質問 カテゴリー
露光時間やゲイン等のカメラパラメータを調整するサンプルプログラムはありますか?
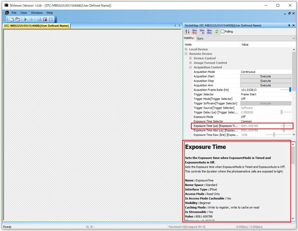
カメラパラメータ(「露光時間」や「ゲイン」等)を調整するサンプルコードは、
SentechSDKに含まれるサンプルコード「AutoFunction」 および
StViewerで各機能を選択時に、「Node Map」下部に表示されるサンプルコードを参照下さい。

お問合せ
お見積もり、製品仕様、購入方法、保守・修理など、
ご不明な点がございましたらお気軽にお問合せください。
本社・営業部046-236-6660
京都営業所075-644-9377
メールマガジン登録
新製品、生産終了品の製品情報、展示会のご案内など、
最新の情報をお届けいたします。